Point of Sale:
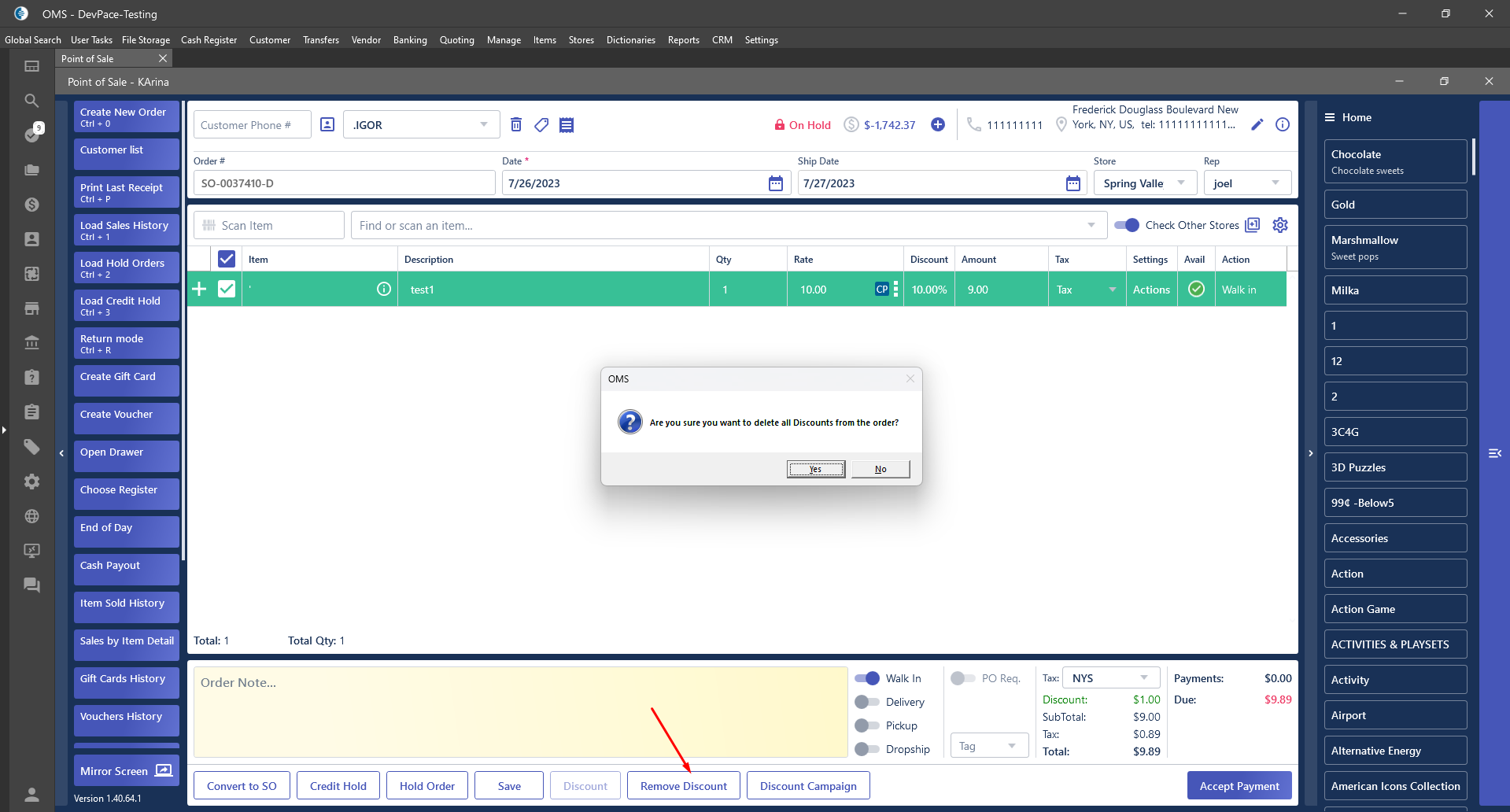
- “Remove Discount” button:
- was added at the buttons panel -> at the bottom of the Order form;
- is enabled if the discount was added to the item or order level;
- after clicking on the button -> the message is displayed:
- Text: “Are you sure you want to delete all Discounts from the order?”;
- “Yes” button:
- the message is closed;
- all discounts will be deleted from the order;
- “No” button:
- the message is closed;
- nothing will be deleted.
