Dictionaries:
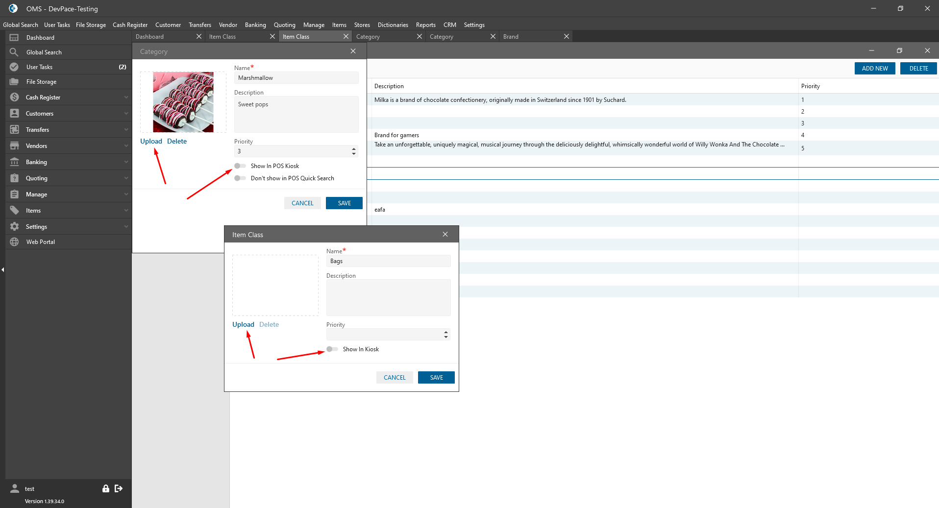
- “Item Class” edit form:
- “Show in Kiosk” checkbox:
- was added next to the “Priority” field;
- isn’t checked by default;
- if the checkbox is checked -> Item Class is displayed on the POS Kiosk;
- “Upload” link:
- is always clickable;
- looks like the same as on Brand;
- after clicking -> is opened Desktop folder for Image uploading;
- if the image is added -> is displayed image icon;
- after clicking on the icon -> is displayed image;
- “Show in Kiosk” checkbox:
- “Category” edit form:
- “Show in POS Kiosk” checkbox:
- was added next to the “Priority” field;
- isn’t checked by default;
- if the checkbox is checked -> Category is displayed on the POS Kiosk;
- “Upload” link:
- is always clickable;
- looks like the same as on Brand;
- after clicking -> is opened Desktop folder for Image uploading;
- if the image is added -> is displayed image icon;
- after clicking on the icon -> is displayed image.

- “Show in POS Kiosk” checkbox:
Point of Sale:
- Order screen:
- “Kiosk” button:
- was added next to the “Item Classes” List;
- If the user has checked “Can view Kiosk on POS” Permission -> is displayed and is clickable;
- after clicking is opened full-screen monitor “Kiosk” panel;
- “Kiosk” panel:
- the background of the panel is white;
- clickable fields are blue;
- contains:
- Buttons at the top of the panel:
- Back:
- is always clickable;
- is displayed on the second page;
- after clicking -> is opened the previous tab of the panel;
- selected items on the panel are deleted;
- Home:
- is always clickable;
- is displayed on the second page;
- after clicking -> the panel is closed and items aren’t added to the Order;
- Back:
- the panel is divided into 3 blocks:
- List of Item Classes -> it is displayed when the panel was just opened:
- after Item Classes were selected -> the list is hidden;
- List of Categories;
- List of Items;
- Cart tab;

- List of Item Classes -> it is displayed when the panel was just opened:
- List of Item Classes:
- are displayed only Item Classes with the checked “Show on Kiosk” checkbox on the “Item Class” edit form;
- on the top of the block is displayed text: “Please select Class”;
- was added scroll;
- each class contains:
- Name;
- Image;
- After clicking on the Item Class -> is displayed the List of the Item Categories;
- List of Item Categories:
- at the left side of the panel is displayed the List of Item Classes ( the selected are displayed in another color);
- on the top of the block displays text: “Please select Category”;
- each category contains:
- Name;
- Image;
- once the user clicks on any Item Class -> is displayed the list of items linked to the selected class and category;
- List of items:
- on the top of the panel is displayed text: “Please select Product”;
- each item is displayed with the next info:
- Name;
- Image;
- Qty:
- is 0 by default;
- only integer;
- only numbers are allowed;
- can be filled manually;
- for filling qty can be used “+”/ “-” buttons;
- if the same item was added many times to the cart with different variations -> after pressing on the “+”/ “-” -> the qty will be changed in the card for the last one;
- Rate:
- read-only;
- is displayed the item Price -> the same as on SO;
- near the Rate is displayed Total Amount:
- Rate * Qty;
- if the user taps on the item:
- it’s added to the Cart tab;
- the background of the item becomes a dark shade;
- if the item has variation -> the detail pop-up is opened;
- if the user double taps on the item and the item has variations -> the “Item Detail” pop-up is opened;

- “Item Details” pop-up:
- is displayed Item image;
- is displayed the Item Variation from the Item edit form:
- Question;
- Checked Variations;
- can be checked more than one variation;
- “Cancel” button:
- after clicking -> the pop-up is closed without changing;
- “Add” button:
- if at least one checkbox was checked -> is clickable;
- after clicking:
- the pop-up is closed;
- checked variations are added via comma to the item in the cart;

- Cart tab:
- is displayed list of selected items;
- at the top is displayed search field with a barcode scanning ability;
- each of the items is displayed with the next information:
- “Delete” button:
- after clicking on the button the item is deleted from the Card;
- the totals are recalculated;
- Item Name:
- is displayed item Name;
- Variations:
- If for Item was added Variation -> the Variation is displayed;
- Qty:
- for filling qty can be used “+”/ “-” buttons;
- Rate:
- is displayed Item Rate, calculated for one item;
- Rate = Qty * Item Rate;
- Row:
- if the item is selected -> item line background is grey;
- Item Details button:
- if the item has variation -> is displayed;
- after clicking -> is opened the “Item Detail” pop-upж
- At the bottom are added next fields:
- “Discount” button:
- is always clickable;
- after clicking is opened “Discount” pop-up as on the POS Order edit form;
- Sub Total:
- Sub Total = sum (Rate * Qty);
- Discount:
- is displayed the Discount Amount;
- Tax:
- displayed tax value based on tax item from POS;
- Total:
- is displayed Order Total amount:
- Sub Total – Discount + Tax;
- is displayed Order Total amount:
- “Discount” button:
- “Add” button:
- the panel is closed;
- Items with qty and variations are added to the Order;
- Order total is recalculated;
- “Accept and Charges” button:
- works the same as on the POS Order edit form;
- after clicking on the button “Charge Payment” pop-up is opened:
- once payment has been accepted:
- the Order is saved and Paid;
- the Panel is refreshed and opened Home page for new user.

- “Delete” button:
- Buttons at the top of the panel:
- “Kiosk” button:
OMS Web -> Settings -> Permissions:
- “View Kiosk on POS” checkbox:
- was added to the Customer List -> POS;
- isn’t checked by default;
- if the checkbox is checked -> on the Point of Sale is displayed the “Kiosk” button.
