POS -> “Load Orders” tab:
- if “View Other Stores” permission is switched off and the “Prefill user store” preset is switched on:
- new Rule was added:
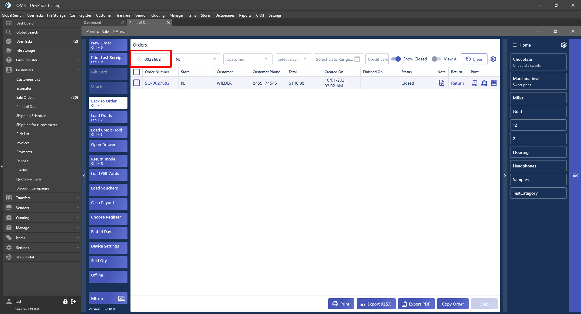
- if the user enters or scanned the full order number into the “Find Order” textbox -> order is found in the system and displayed in the Datagrid.
- new Rule was added:
