PO request is created for the remaining qty after deleting PO and AO order is changed to “Pending PO” status.
To check this, the user needs to do next steps:
- Create Production request -> add assembly item -> QTY = 10 -> process;

- Select created APR -> view items -> press create PO -> process;
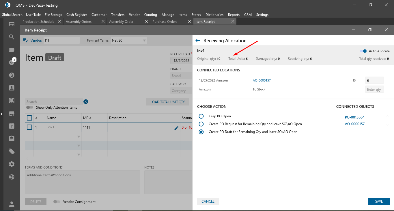
- Open POR list -> create PO for 10 -> Save & receive -> receive partially (for 6);
- At opened action panel select create PO draft for the remaining QTY;

- Open PO list -> created PO Draft -> process;

- Reopen -> VOID/DELETE PO -> select action with AO;

- Open PO Request list -> look for POR.
