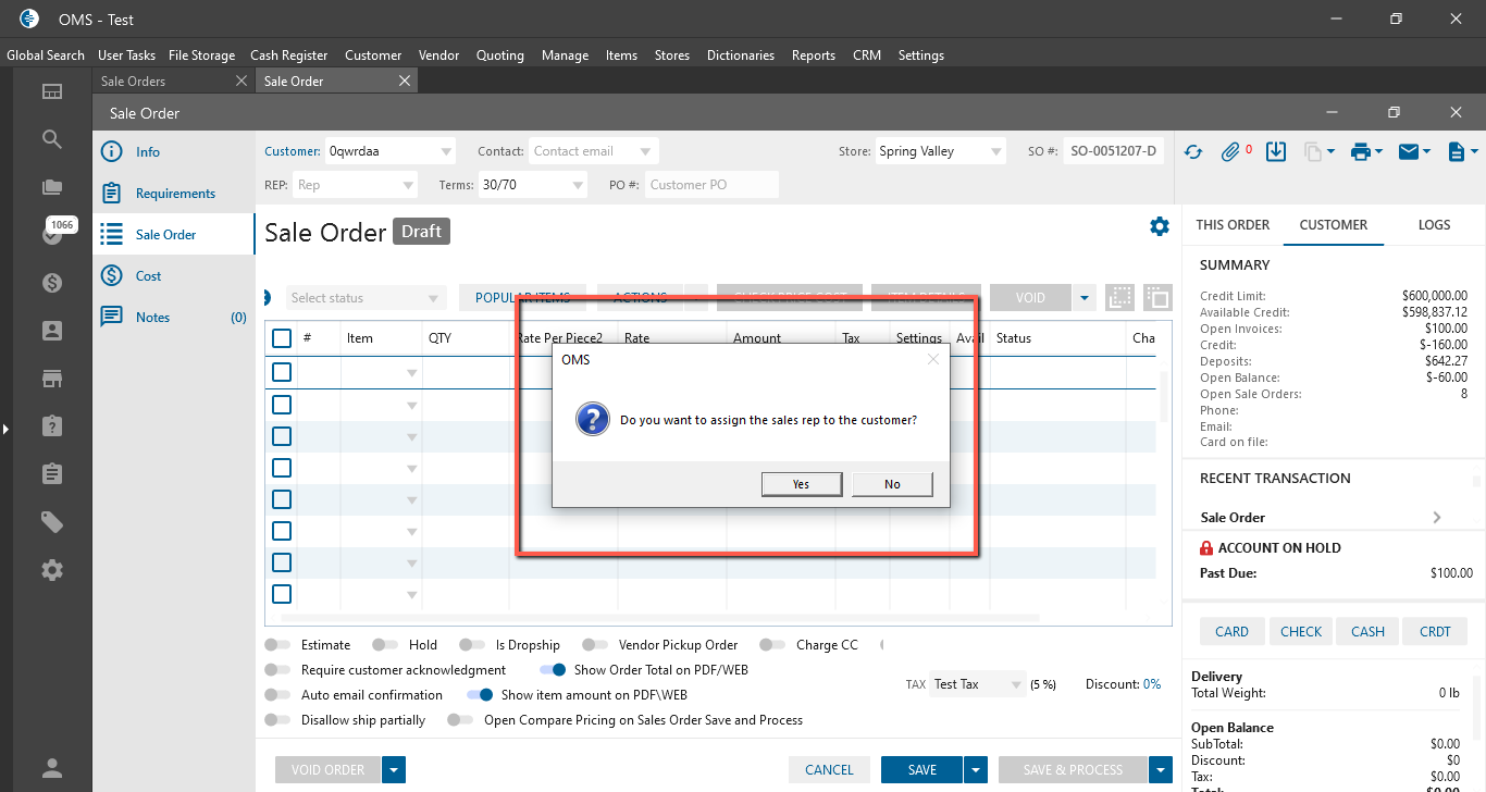
Sales Order edit form:
- If the Customer hasn’t default Sales Rep:
- the user added the Sales Rep at the OrderĀ -> is displayed the OMS message:
- Text:
- “Do you want to assign the sales rep to the customer?”;
- Buttons:
- Yes -> the Sales Rep is linked to the user;
- No -> The user hasn’t default Sales Rep.
- Text:
- the user added the Sales Rep at the OrderĀ -> is displayed the OMS message:
